milvus/docs/design_docs/milvus_flush_collections_en.md
NotRyan 43432f47d7
Grammar changes in flush doc (#8440)
Signed-off-by: NotRyan <ryan.chan@zilliz.com>

Co-authored-by: NotRyan <ryan.chan@zilliz.com>
2021-09-24 13:11:55 +08:00

5.2 KiB

Flush Collection

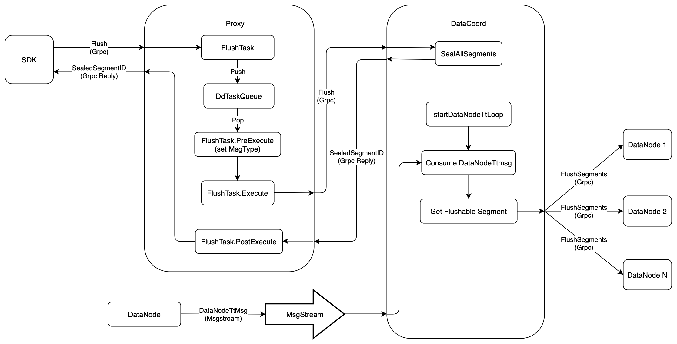
The Flush operation is used to make sure that inserted data will be written into persistent storage. This document will introduce how the Flush operation works in Milvus 2.0. The following figure shows the execution flow of Flush.

flush_collections

  1. Firstly, SDK starts a Flush request to Proxy via Grpc, the proto is defined as follows:
service MilvusService {
  ...
  rpc Flush(FlushRequest) returns (FlushResponse) {}
  ...
}

message FlushRequest {
  common.MsgBase base = 1;
  string db_name = 2;
  repeated string collection_names = 3;
}

message FlushResponse{
  common.Status status = 1;
  string db_name = 2;
  map<string, schema.LongArray> coll_segIDs = 3;
}
  1. When Proxy receives Flush request, it would wrap this request into FlushTask, and push this task into DdTaskQueue queue. After that, Proxy would call method WatiToFinish to wait until the task finished.
type task interface {
	TraceCtx() context.Context
	ID() UniqueID       // return ReqID
	SetID(uid UniqueID) // set ReqID
	Name() string
	Type() commonpb.MsgType
	BeginTs() Timestamp
	EndTs() Timestamp
	SetTs(ts Timestamp)
	OnEnqueue() error
	PreExecute(ctx context.Context) error
	Execute(ctx context.Context) error
	PostExecute(ctx context.Context) error
	WaitToFinish() error
	Notify(err error)
}

type FlushTask struct {
	Condition
	*milvuspb.FlushRequest
	ctx       context.Context
	dataCoord types.DataCoord
	result    *milvuspb.FlushResponse
}
  1. There is a backgroud service in Proxy. This service gets FlushTask from DdTaskQueue, and executes in three phases:

    • PreExecute

      FlushTask does nothing at this phase, and returns directly

    • Execute

      Proxy sends a Flush request to DataCoord via Grpc, and waits for the response, the proto is defined as follows:

    service DataCoord {
      ...
      rpc Flush(FlushRequest) returns (FlushResponse) {}
      ...
    }
    
    message FlushRequest {
      common.MsgBase base = 1;
      int64 dbID = 2;
      int64 collectionID = 4;
    }
    
    message FlushResponse {
      common.Status status = 1;
      int64 dbID = 2;
      int64 collectionID = 3;
      repeated int64 segmentIDs = 4;
    }
    
    • PostExecute

      FlushTask does nothing at this phase, and returns directly

  2. After receiving a Flush request from Proxy, DataCoord would call SealAllSegments to seal all the growing segments belonging to this Collection, and will not allocate new IDs for these segments any more. After that, DataCoord would send a response to Proxy, which contains all the sealed segment IDs.

  3. In Milvus 2.0, Flush is an asynchronous operation. So when SDK receives the response of Flush, it only means that the DataCoord has sealed these segments. There are 2 problems that we have to solve.

    • The sealed segments might still in memory, and have not been written into persistent storage yet.
    • DataCoord would no longer allocate new IDs for these sealed segments, but how to make sure all the allocated IDs have been consumed by DataNode.
  4. For the first problem, SDK should send GetSegmentInfo request to DataCoord periodically, until all sealed segments are in state of Flushed. The proto is defined as follows.

service DataCoord {
  ...
  rpc GetSegmentInfo(GetSegmentInfoRequest) returns (GetSegmentInfoResponse) {}
  ...
}

message GetSegmentInfoRequest {
  common.MsgBase base = 1;
  repeated int64 segmentIDs = 2;
}

message GetSegmentInfoResponse {
  common.Status status = 1;
  repeated SegmentInfo infos = 2;
}

message SegmentInfo {
  int64 ID = 1;
  int64 collectionID = 2;
  int64 partitionID = 3;
  string insert_channel = 4;
  int64 num_of_rows = 5;
  common.SegmentState state = 6;
  internal.MsgPosition dml_position = 7;
  int64 max_row_num = 8;
  uint64 last_expire_time = 9;
  internal.MsgPosition start_position = 10;
}

enum SegmentState {
    SegmentStateNone = 0;
    NotExist = 1;
    Growing = 2;
    Sealed = 3;
    Flushed = 4;
    Flushing = 5;
}

  1. For the second problem, DataNode would report a timestamp to DataCoord every time it consumes a package from MsgStream, the proto is defined as follows.
message DataNodeTtMsg {
 common.MsgBase base = 1;
 string channel_name = 2;
 uint64 timestamp = 3;
}
  1. There is a backgroud service, startDataNodeTsLoop, in DataCoord to process the message of DataNodeTtMsg.
    • Firstly, DataCoord would extract channel_name from DataNodeTtMsg, and filter out all sealed segments that are attached on this channel_name
    • Compare the timestamp when the segment enters into state of Sealed with the DataNodeTtMsg.timestamp, if DataNodeTtMsg.timestamp is greater, which means that all IDs belonging to that segment have been consumed by DataNode, it's safe to notify DataNode to write that segment into persistent storage. The proto is defined as follows:
service DataNode {
  ...
  rpc FlushSegments(FlushSegmentsRequest) returns(common.Status) {}
  ...
}

message FlushSegmentsRequest {
  common.MsgBase base = 1;
  int64 dbID = 2;
  int64 collectionID = 3;
  repeated int64 segmentIDs = 4;
}