5.0 KiB
Create Collections
Milvus 2.0 use Collection to represent a set of data, like Table in traditional database. Users can create or drop Collection. Altering the Schema of Collection is not supported yet. This article introduces the execution path of CreateCollection, at the end of this article, you should know which components are involved in CreateCollection.
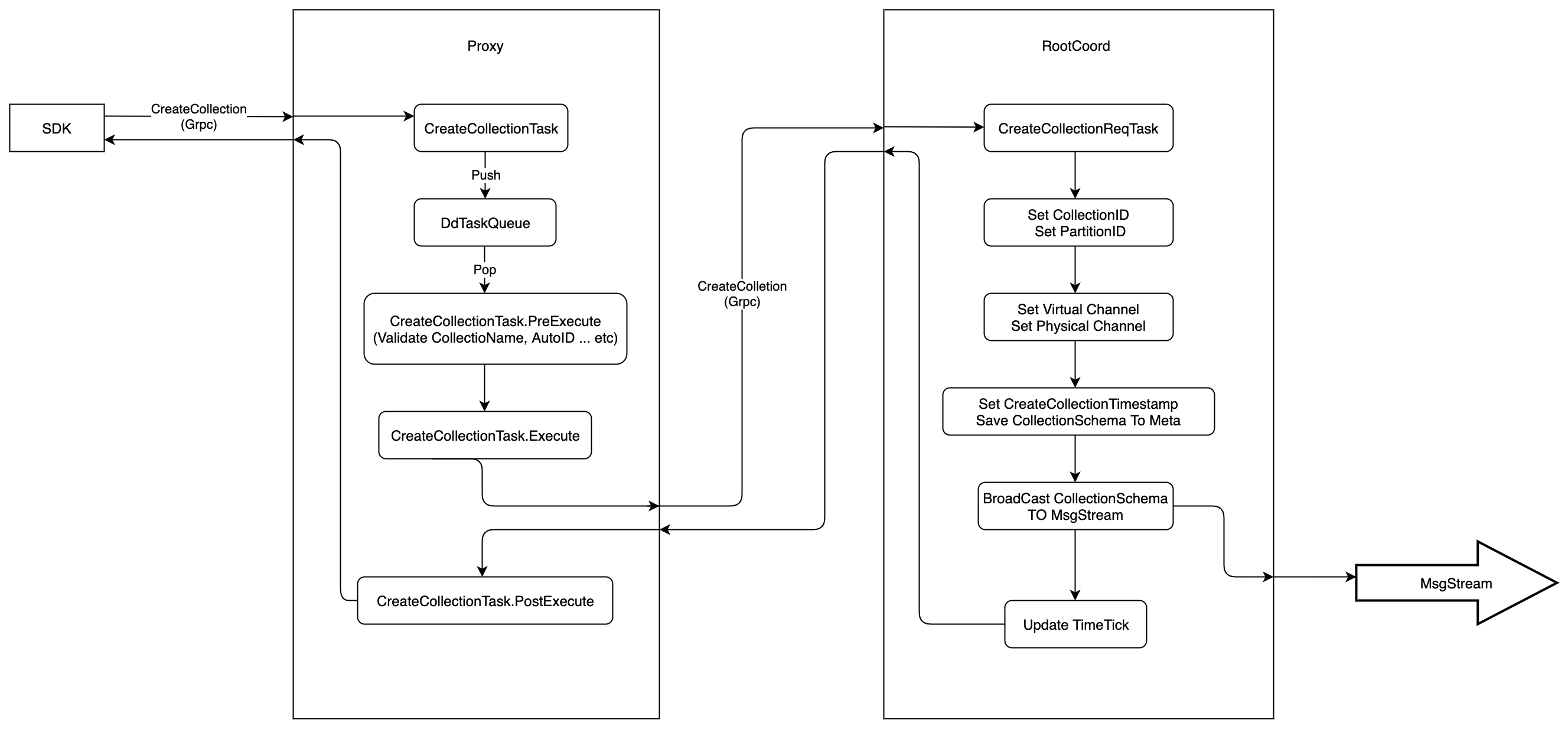
The execution flow of CreateCollection is shown in the following figure:
- Firstly,
SDKstarts aCreateCollectionrequest toProxyviaGrpc, theprotois defined as follows:
service MilvusService {
...
rpc CreateCollection(CreateCollectionRequest) returns (common.Status) {}
...
}
message CreateCollectionRequest {
common.MsgBase base = 1; // must
string db_name = 2;
string collection_name = 3; // must
// `schema` is the serialized `schema.CollectionSchema`
bytes schema = 4; // must
int32 shards_num = 5; // must. Once set, no modification is allowed
}
message CollectionSchema {
string name = 1;
string description = 2;
bool autoID = 3; // deprecated later, keep compatible with c++ part now
repeated FieldSchema fields = 4;
}
- When received the
CreateCollectionrequest, theProxywould wraps this request intoCreateCollectionTask, and pushs this task intoDdTaskQueuequeue. After that,Proxywould call method ofWatiToFinishto wait until the task finished.
type task interface {
TraceCtx() context.Context
ID() UniqueID // return ReqID
SetID(uid UniqueID) // set ReqID
Name() string
Type() commonpb.MsgType
BeginTs() Timestamp
EndTs() Timestamp
SetTs(ts Timestamp)
OnEnqueue() error
PreExecute(ctx context.Context) error
Execute(ctx context.Context) error
PostExecute(ctx context.Context) error
WaitToFinish() error
Notify(err error)
Notify(err error)
type CreateCollectionTask struct {
Condition
*milvuspb.CreateCollectionRequest
ctx context.Context
rootCoord types.RootCoord
dataCoordClient types.DataCoord
result *commonpb.Status
schema *schemapb.CollectionSchema
}
-
There is a backgroud service in
Proxy, this service would get theCreateCollectionTaskfromDdTaskQueue, and executes it in three phases.PreExecute, do some static checking at this phase, such as check ifCollection NameandField Nameis legal, if there are duplicate columns, etc.Execute, at thie phase,Proxywould sendCreateCollectionrequest toRootCoordviaGrpc,and wait the reponse, theprotois defined as follow:
service RootCoord { ... rpc CreateCollection(milvus.CreateCollectionRequest) returns (common.Status){} ... }PostExecute,CreateCollectonTaskdoes nothing at this phase, and return directly.
-
RootCoordwould wraps theCreateCollectionrequest intoCreateCollectionReqTask, and then call functionexecuteTask.executeTaskwould return until thecontextis done orCreateCollectionReqTask.Executereturned.
type reqTask interface {
Ctx() context.Context
Type() commonpb.MsgType
Execute(ctx context.Context) error
Core() *Core
Core() *Core }
type CreateCollectionReqTask struct {
baseReqTask
Req *milvuspb.CreateCollectionRequest
}
-
CreateCollectionReqTask.Executewould allocCollecitonIDand defaultPartitionID, and setVirtual ChannelandPhysical Channel, which are used byMsgStream, then write theCollection's meta intometaTable -
After
Collection's meta writing intometaTable,Milvuswould consider this collection has been created successfully. -
RootCoordwould alloc a timestamp fromTSObefore writingCollection's meta intometaTable, and this timestamp is considered as the point when the collection was created -
At last
RoooCoordwill send a message ofCreateCollectionRequestintoMsgStream, and other components, who has subscribe to theMsgStream, would be notified. TheProtoofCreateCollectionRequestis defined as follow:
message CreateCollectionRequest {
common.MsgBase base = 1;
string db_name = 2;
string collectionName = 3;
string partitionName = 4;
int64 dbID = 5;
int64 collectionID = 6;
int64 partitionID = 7;
// `schema` is the serialized `schema.CollectionSchema`
bytes schema = 8;
repeated string virtualChannelNames = 9;
repeated string physicalChannelNames = 10;
}
- After all these operations,
RootCoordwould update internal timestamp and return, so theProxywould get the reponse.
Notes:
-
In the
Proxy, allDDLrequests will be wraped intotask, and push thetaskintoDdTaskQueue, the backgroud service will read a newtaskfromDdTaskQueueonly when the previous one is finished. So all theDDLrequests are executed serially on theProxy -
In the
RootCoord, allDDLrequests will be wrapped intoreqTask, but there is no task queue, so theDDLrequests will be executed in paralledl onRootCoord.
