5.2 KiB
Flush Collection
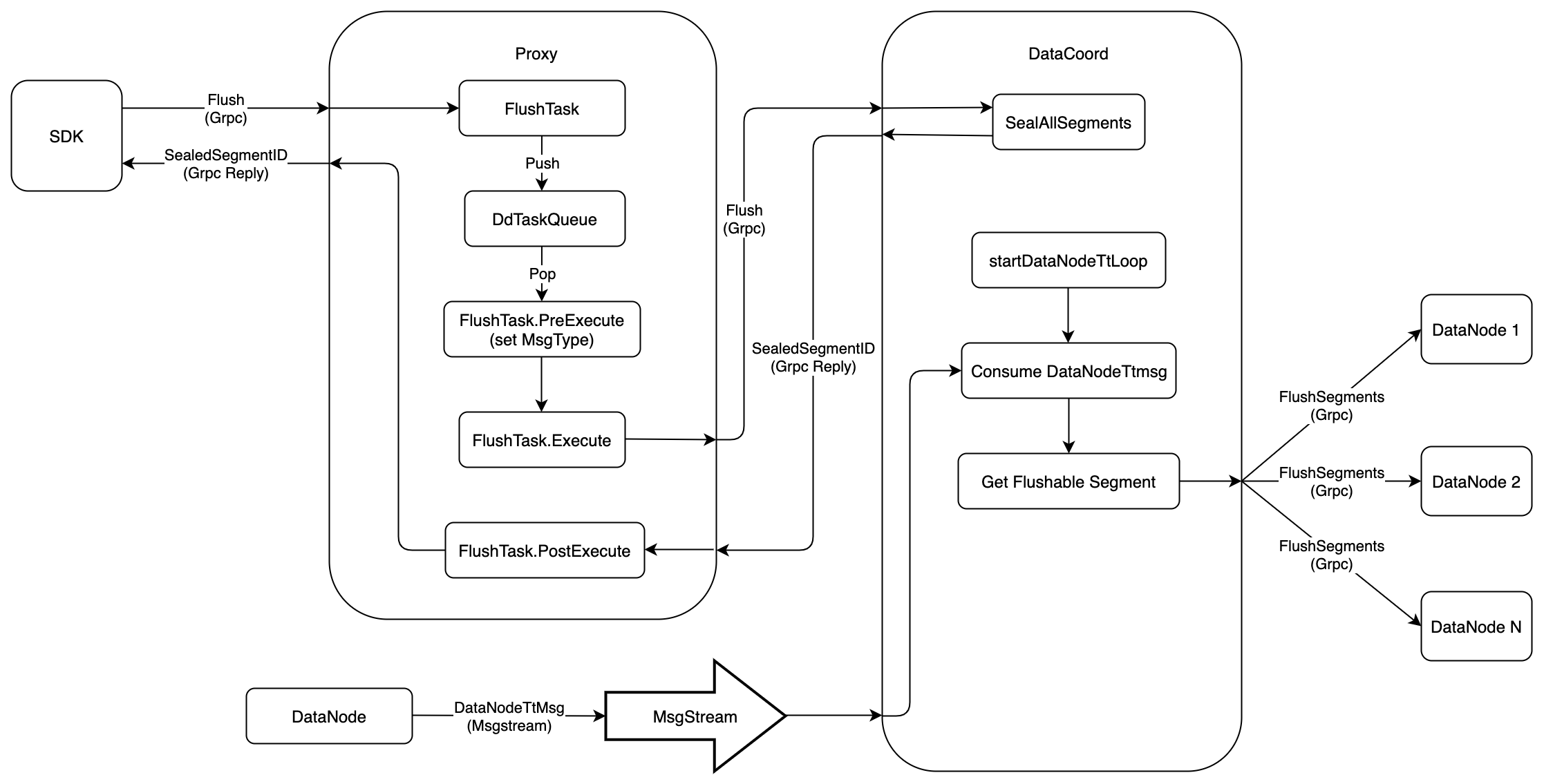
The Flush operation is used to make sure that inserted data will be written into persistent storage. This document will introduce how the Flush operation works in Milvus 2.0. The following figure shows the execution flow of Flush.
- Firstly,
SDKsends aFlushrequest toProxyviaGrpc, theprotois defined as follows:
service MilvusService {
...
rpc Flush(FlushRequest) returns (FlushResponse) {}
...
}
message FlushRequest {
common.MsgBase base = 1;
string db_name = 2;
repeated string collection_names = 3;
}
message FlushResponse{
common.Status status = 1;
string db_name = 2;
map<string, schema.LongArray> coll_segIDs = 3;
}
- When
ProxyreceivesFlushrequest, it would wrap this request intoFlushTask, and push this task intoDdTaskQueuequeue. After that,Proxywould callWatiToFinishto wait until the task finished.
type task interface {
TraceCtx() context.Context
ID() UniqueID // return ReqID
SetID(uid UniqueID) // set ReqID
Name() string
Type() commonpb.MsgType
BeginTs() Timestamp
EndTs() Timestamp
SetTs(ts Timestamp)
OnEnqueue() error
PreExecute(ctx context.Context) error
Execute(ctx context.Context) error
PostExecute(ctx context.Context) error
WaitToFinish() error
Notify(err error)
}
type FlushTask struct {
Condition
*milvuspb.FlushRequest
ctx context.Context
dataCoord types.DataCoord
result *milvuspb.FlushResponse
}
-
There is a background service in
Proxy. This service getsFlushTaskfromDdTaskQueue, and executes in three phases:-
PreExecuteFlushTaskdoes nothing at this phase, and returns directly -
ExecuteProxysends aFlushrequest toDataCoordviaGrpc, and waits for the response, theprotois defined as follows:
service DataCoord { ... rpc Flush(FlushRequest) returns (FlushResponse) {} ... } message FlushRequest { common.MsgBase base = 1; int64 dbID = 2; int64 collectionID = 4; } message FlushResponse { common.Status status = 1; int64 dbID = 2; int64 collectionID = 3; repeated int64 segmentIDs = 4; }-
PostExecuteFlushTaskdoes nothing at this phase, and returns directly
-
-
After receiving a
Flushrequest fromProxy,DataCoordwould callSealAllSegmentsto seal all the growing segments belonging to thisCollection, and would not allocate newIDs for these segments anymore. After that,DataCoordwould send a response toProxy, which contains all the sealed segmentIDs. -
In
Milvus 2.0,Flushis an asynchronous operation. So whenSDKreceives the response ofFlush, it only means that theDataCoordhas sealed these segments. There are 2 problems that we have to solve.- The sealed segments might still in memory, and have not been written into persistent storage yet.
DataCoordwould no longer allocate newIDs for these sealed segments, but how to make sure all the allocatedIDs have been consumed byDataNode.
-
For the first problem,
SDKshould sendGetSegmentInforequest toDataCoordperiodically, until all sealed segments are in state ofFlushed. Theprotois defined as follows.
service DataCoord {
...
rpc GetSegmentInfo(GetSegmentInfoRequest) returns (GetSegmentInfoResponse) {}
...
}
message GetSegmentInfoRequest {
common.MsgBase base = 1;
repeated int64 segmentIDs = 2;
}
message GetSegmentInfoResponse {
common.Status status = 1;
repeated SegmentInfo infos = 2;
}
message SegmentInfo {
int64 ID = 1;
int64 collectionID = 2;
int64 partitionID = 3;
string insert_channel = 4;
int64 num_of_rows = 5;
common.SegmentState state = 6;
internal.MsgPosition dml_position = 7;
int64 max_row_num = 8;
uint64 last_expire_time = 9;
internal.MsgPosition start_position = 10;
}
enum SegmentState {
SegmentStateNone = 0;
NotExist = 1;
Growing = 2;
Sealed = 3;
Flushed = 4;
Flushing = 5;
}
- For the second problem,
DataNodewould report a timestamp toDataCoordevery time it consumes a package fromMsgStream, theprotois defined as follows.
message DataNodeTtMsg {
common.MsgBase base = 1;
string channel_name = 2;
uint64 timestamp = 3;
}
- There is a background service,
startDataNodeTsLoop, inDataCoordto process the message ofDataNodeTtMsg.- Firstly,
DataCoordwould extractchannel_namefromDataNodeTtMsg, and filter out all sealed segments that are attached on thischannel_name - Compare the timestamp when the segment enters into state of
Sealedwith theDataNodeTtMsg.timestamp, ifDataNodeTtMsg.timestampis greater, which means that allIDs belonging to that segment have been consumed byDataNode, it's safe to notifyDataNodeto write that segment into persistent storage. Theprotois defined as follows:
- Firstly,
service DataNode {
...
rpc FlushSegments(FlushSegmentsRequest) returns(common.Status) {}
...
}
message FlushSegmentsRequest {
common.MsgBase base = 1;
int64 dbID = 2;
int64 collectionID = 3;
repeated int64 segmentIDs = 4;
}
