milvus/docs/design_docs/milvus_flush_collections_en.md
neza2017 351c9161c2
design detail of flush collection (#6821)
Signed-off-by: yefu.chen <yefu.chen@zilliz.com>
2021-08-11 11:49:55 +08:00

5.3 KiB

Flush Collection

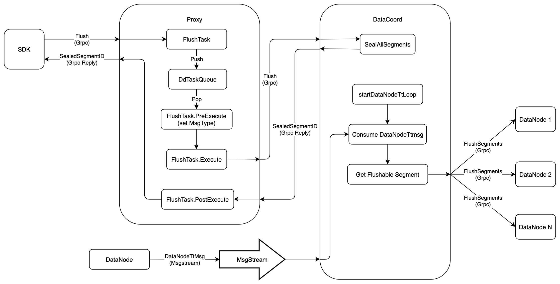
Flush operation is used to make sure that the data has been writen into the persistent storage, this document introduce how Flush operation works in Milvus 2.0. The following figure shows the execution flow of Flush

flush_collections

  1. Firstly, SDK starts a Flush request to Proxy via Grpc, the proto is defined as follows:
service MilvusService {
  ...

  rpc Flush(FlushRequest) returns (FlushResponse) {}

  ...
}

message FlushRequest {
  common.MsgBase base = 1;
  string db_name = 2;
  repeated string collection_names = 3;
}

message FlushResponse{
  common.Status status = 1;
  string db_name = 2;
  map<string, schema.LongArray> coll_segIDs = 3;
}
  1. When received the Flush request, the Proxy would wraps this request into FlushTask, and pushs this task into DdTaskQueue queue. After that, Proxy would call method of WatiToFinish to wait until the task finished.
type task interface {
	TraceCtx() context.Context
	ID() UniqueID       // return ReqID
	SetID(uid UniqueID) // set ReqID
	Name() string
	Type() commonpb.MsgType
	BeginTs() Timestamp
	EndTs() Timestamp
	SetTs(ts Timestamp)
	OnEnqueue() error
	PreExecute(ctx context.Context) error
	Execute(ctx context.Context) error
	PostExecute(ctx context.Context) error
	WaitToFinish() error
	Notify(err error)
}

type FlushTask struct {
	Condition
	*milvuspb.FlushRequest
	ctx       context.Context
	dataCoord types.DataCoord
	result    *milvuspb.FlushResponse
}
  1. There is a backgroud service in Proxy, this service would get the FlushTask from DdTaskQueue, and executes it in three phases.

    • PreExecute,FlushTask does nothing at this phase, and return directly
    • Execute, at this phase, Proxy would send Flush request to DataCoord via Grpc,and wait for the reponse, the proto is defined as follow:
        service DataCoord {
          ...
    
          rpc Flush(FlushRequest) returns (FlushResponse) {}
    
          ...
        }
    
        message FlushRequest {
          common.MsgBase base = 1;
          int64 dbID = 2;
          int64 collectionID = 4;
        }
    
        message FlushResponse {
          common.Status status = 1;
          int64 dbID = 2;
          int64 collectionID = 3;
          repeated int64 segmentIDs = 4;
    
    • PostExecute, FlushTask does nothing at this phase, and return directly
  2. After receiving Flush request from Proxy, DataCoord would call SealAllSegments to seal all the growing segments that belong to this Collection, and no longer allocate new IDs for these segments. After that, DataCoord would send response to Proxy, and the response should contain all the sealed segment ID.

  3. In Milvus 2.0, the Flush is an asynchronous operation. So when SDK receives the response of Flush, it only means that the DataCoord has sealed these segments, and there are 2 problem that we have to soluved.

    • The sealed segments might still in the memory, and not have been writen into persistent storage yet.
    • DataCoord would no longer allocate new IDs for these sealed segments, but how to make sure all the allocated IDs have been consumed by DataNode.
  4. For the first problem, SDK should send GetSegmentInfo request to DataCoord periodically, until all the sealed segment are in state of Flushed. the proto is defined as following.

service DataCoord {
  ...

  rpc GetSegmentInfo(GetSegmentInfoRequest) returns (GetSegmentInfoResponse) {}

  ...
}

message GetSegmentInfoRequest {
  common.MsgBase base = 1;
  repeated int64 segmentIDs = 2;
}

message GetSegmentInfoResponse {
  common.Status status = 1;
  repeated SegmentInfo infos = 2;
}

message SegmentInfo {
  int64 ID = 1;
  int64 collectionID = 2;
  int64 partitionID = 3;
  string insert_channel = 4;
  int64 num_of_rows = 5;
  common.SegmentState state = 6;
  internal.MsgPosition dml_position = 7;
  int64 max_row_num = 8;
  uint64 last_expire_time = 9;
  internal.MsgPosition start_position = 10;
}

enum SegmentState {
    SegmentStateNone = 0;
    NotExist = 1;
    Growing = 2;
    Sealed = 3;
    Flushed = 4;
    Flushing = 5;
}

  1. For second problem, DataNode would report a timestamp to DataCoord every time it consumes a package from MsgStream,the Proto is define as follow.
message DataNodeTtMsg {
   common.MsgBase base =1;
   string channel_name = 2;
   uint64 timestamp = 3;
}
  1. There is a backgroud service, startDataNodeTsLoop, in DataCoord to process the message of DataNodeTtMsg.
    • Firstly, DataCoord would extract channel_name from DataNodeTtMsg, and filter out all the sealed segments that attached on this channel_name
    • Compare the timestamp when the segment enters into state of Sealed with the DataNodeTtMsg.timestamp, if DataNodeTtMsg.timestamp is greater, it means that all the IDs belong to that segment have been consumed by DataNode,so it's safe to notify DataNode to write that segment into persistent storage. The proto is defined as follow.
service DataNode {
  ...

  rpc FlushSegments(FlushSegmentsRequest) returns(common.Status) {}

  ...
}

message FlushSegmentsRequest {
  common.MsgBase base = 1;
  int64 dbID = 2;
  int64 collectionID = 3;
  repeated int64 segmentIDs = 4;
}