mirror of
https://gitee.com/milvus-io/milvus.git
synced 2025-12-30 23:45:28 +08:00
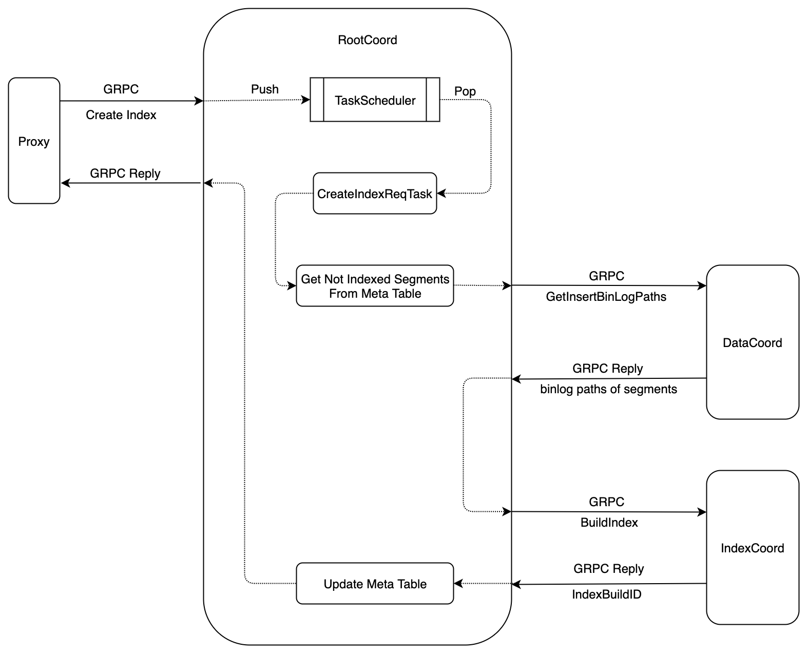
* [skip ci]rename master serice to RootCoordinator Signed-off-by: yefu.chen <yefu.chen@zilliz.com> * rename chap06_master.md to chap06_root_coordinator.md Signed-off-by: yefu.chen <yefu.chen@zilliz.com> * root coord Signed-off-by: yefu.chen <yefu.chen@zilliz.com> * create index Signed-off-by: yefu.chen <yefu.chen@zilliz.com> * [skip ci]udpate doc Signed-off-by: yefu.chen <yefu.chen@zilliz.com> * [skip ci] update doc Signed-off-by: yefu.chen <yefu.chen@zilliz.com> * update doc Signed-off-by: yefu.chen <yefu.chen@zilliz.com> * [skip ci] update doc Signed-off-by: yefu.chen <yefu.chen@zilliz.com> * [skip ci] update doc Signed-off-by: yefu.chen <yefu.chen@zilliz.com>
149 KiB
1574x1274px
149 KiB
1574x1274px