milvus/docs/design_docs/graphs/dml_create_collection.png
neza2017 a0b39cc08a
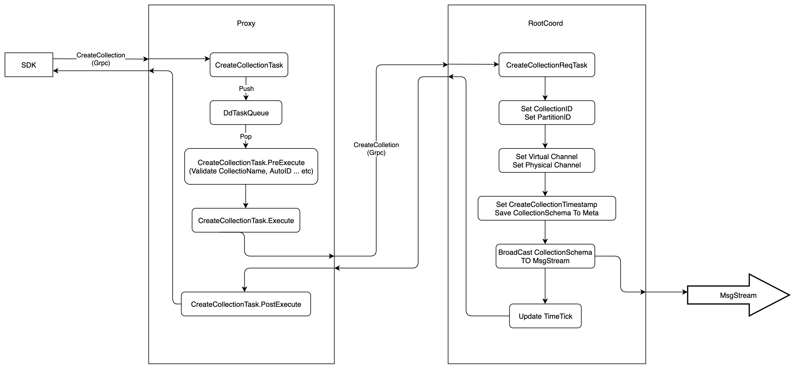
update design detail of "create collection" (#6795)
Signed-off-by: yefu.chen <yefu.chen@zilliz.com>
2021-08-11 11:49:15 +08:00

228 KiB
2655x1234px