milvus/docs/design_docs/graphs/flush_data_coord.png
neza2017 351c9161c2
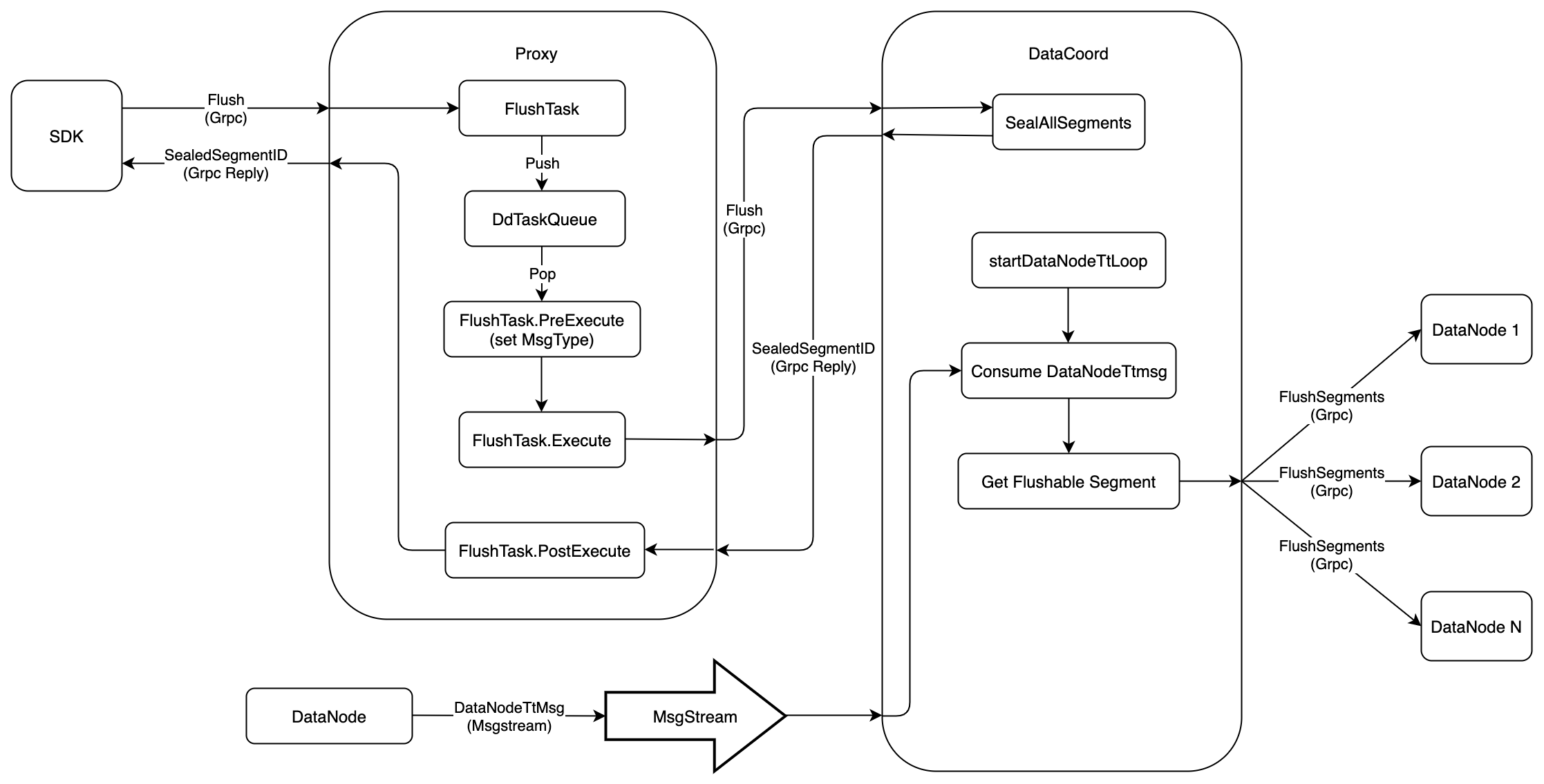
design detail of flush collection (#6821)
Signed-off-by: yefu.chen <yefu.chen@zilliz.com>
2021-08-11 11:49:55 +08:00

231 KiB
2234x1135px