milvus/tests/python_client/graphs/chaos_test_flow_chart.jpg
zhuwenxing 8f68b0f42b
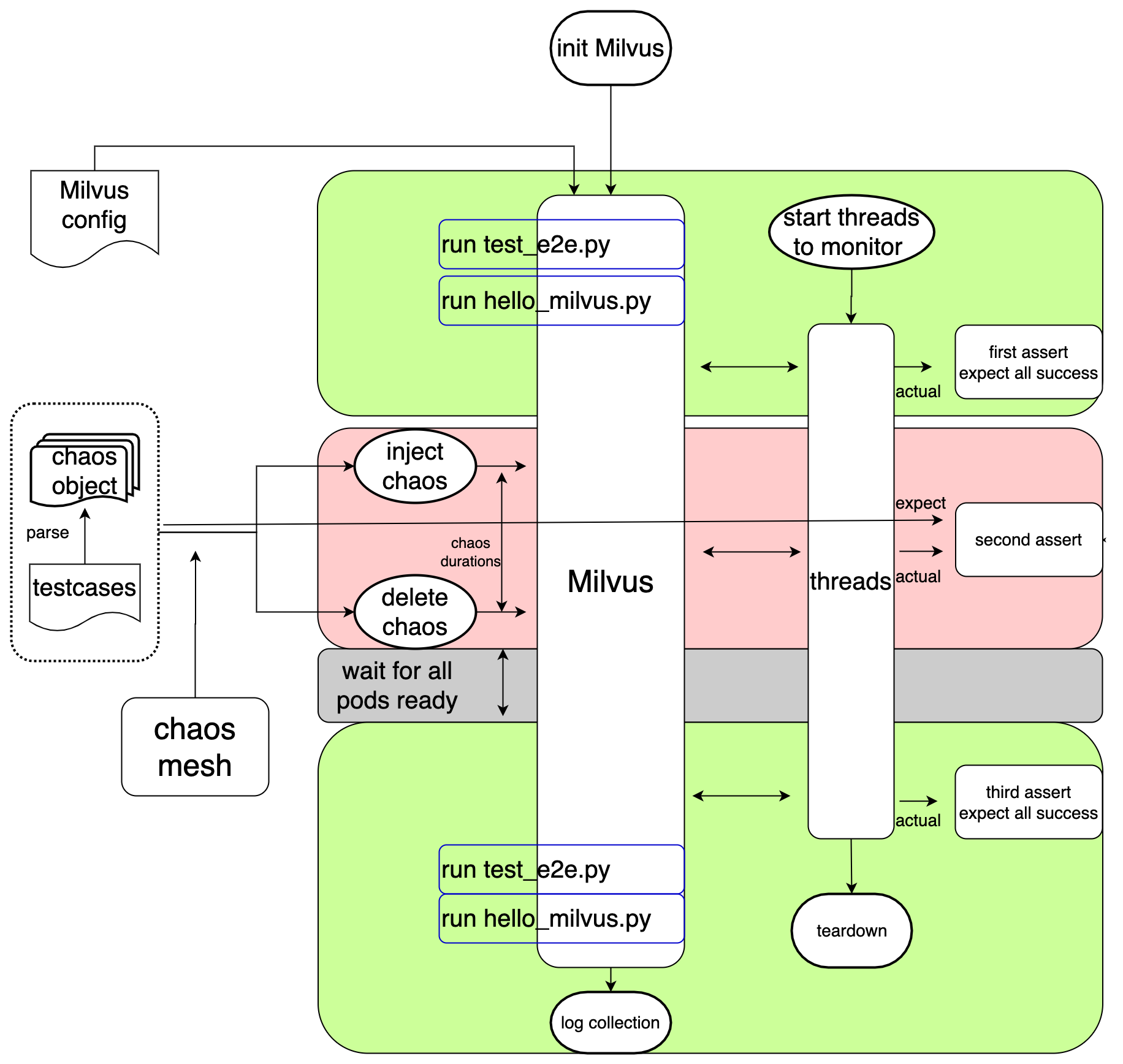
[skip ci]Update flow chart in chaos test readme (#13537)
Signed-off-by: zhuwenxing <wenxing.zhu@zilliz.com>
2021-12-16 20:27:16 +08:00

304 KiB
1832x1736px