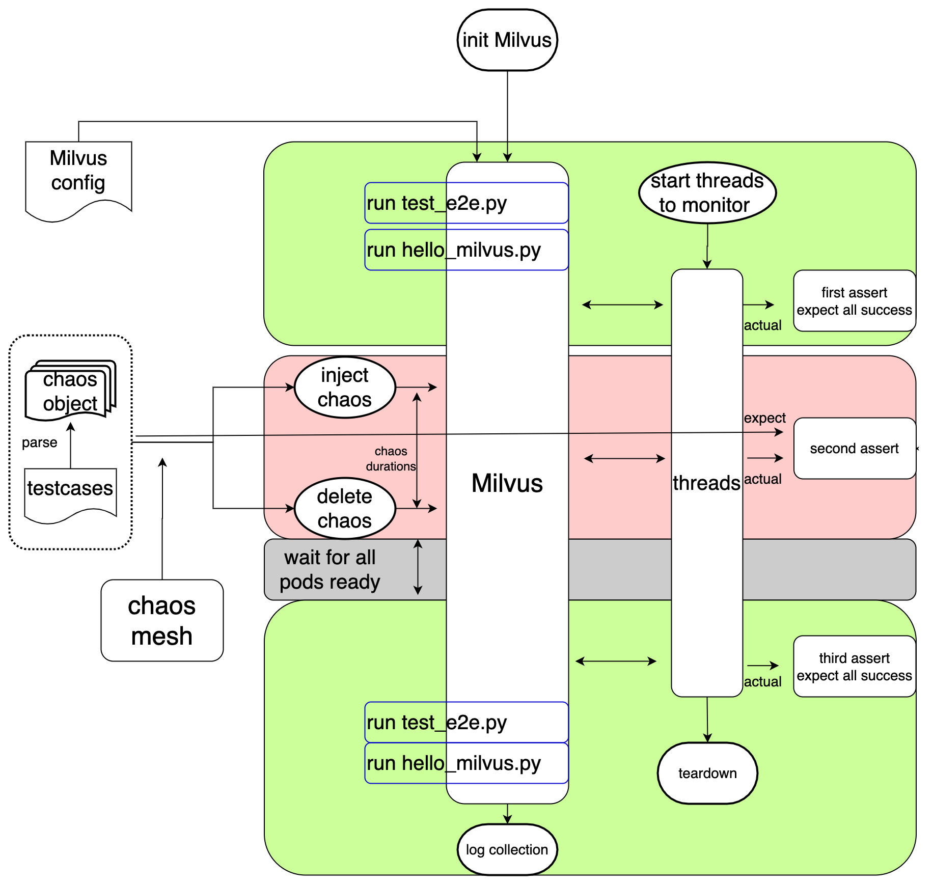
# Chaos Tests ## Goal Chaos tests are designed to check the reliability of Milvus. For instance, if one pod is killed: - verify that it restarts automatically - verify that the related operation fails, while the other operations keep working successfully during the absence of the pod - verify that all the operations work successfully after the pod back to running state - verify that no data lost ## Prerequisite Chaos tests run in pytest framework, same as e2e tests. Please refer to [Run E2E Tests](https://github.com/milvus-io/milvus/blob/master/tests/README.md) ## Flow Chart Chaos Test Flow Chart ## Test Scenarios ### Milvus in cluster mode #### pod kill Kill pod every 5s #### pod network partition Two direction(to and from) network isolation between a pod and the rest of the pods #### pod failure Set the pod(querynode, indexnode and datanode)as multiple replicas, make one of them failure, and test milvus's functionality #### pod memory stress Limit the memory resource of pod and generate plenty of stresses over a group of pods ### Milvus in standalone mode 1. standalone pod is killed 2. minio pod is killed ## How it works - Test scenarios are designed by different chaos objects - Every chaos object is defined in one yaml file locates in folder `chaos_objects` - Every chaos yaml file specified by `ALL_CHAOS_YAMLS` in `constants.py` would be parsed as a parameter and be passed into `test_chaos.py` - All expectations of every scenario are defined in `testcases.yaml` locates in folder `chaos_objects` - [Chaos Mesh](https://chaos-mesh.org/) is used to inject chaos into Milvus in `test_chaos.py` ## Run ### Manually Run a single test scenario manually(take query node pod is killed as instance): 1. update `ALL_CHAOS_YAMLS = 'chaos_querynode_podkill.yaml'` in `constants.py` 2. run the commands below: ```bash cd /milvus/tests/python_client/chaos pytest test_chaos.py --host ${Milvus_IP} -v ``` Run multiple test scenario in a category manually(take network partition chaos for all pods as instance): 1. update `ALL_CHAOS_YAMLS = 'chaos_*_network_partition.yaml'` in `constants.py` 2. run the commands below: ```bash cd /milvus/tests/python_client/chaos pytest test_chaos.py --host ${Milvus_IP} -v ``` ### Automation Scripts Run test scenario automatically: 1. update chaos type and pod in `chaos_test.sh` 2. run the commands below: ```bash cd /milvus/tests/python_client/chaos # in this step, script will install milvus with replicas_num and run testcase bash chaos_test.sh ${pod} ${chaos_type} ${chaos_task} ${replicas_num} # example: bash chaos_test.sh querynode pod_kill chaos-test 2 ``` ### Github Action * [Pod Kill Chaos Test](https://github.com/milvus-io/milvus/actions/workflows/pod-kill-chaos-test.yaml) * [Pod Failure Chaos Test](https://github.com/milvus-io/milvus/blob/master/.github/workflows/pod-failure-chaos-test.yaml) * [Network Partition Chaos Test](https://github.com/milvus-io/milvus/actions/workflows/network-partition-chaos-test.yaml) ### Nightly still in planning ### Todo - [ ] network attack - [ ] clock skew - [ ] IO injection ## How to contribute * Get familiar with chaos engineering and [Chaos Mesh](https://chaos-mesh.org) * Design chaos scenarios, preferring to pick from todo list * Generate yaml file for your chaos scenarios. You can create a chaos experiment in chaos-dashboard, then download the yaml file of it. * Add yaml file to chaos_objects dir and rename it as `chaos_${component_name}_${chaos_type}.yaml`. Make sure `kubectl apply -f ${your_chaos_yaml_file}` can take effect * Add testcase in `testcases.yaml`. You should figure out the expectation of milvus during the chaos * Run your added testcase according to `Manually` above and check whether it as your expectation